如若转载,请注明出处:http://www.haoxiangzhuankj.com/product/570.html
更新时间:2025-11-25 08:35:08
北京
基于微信小程序的电费缴费系统 源码 定制 开发
赚省优选系统开发定制开发不求一步到位
西安ip电话系统
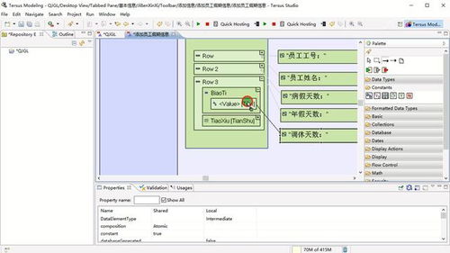
添加列属性 无代码软件开发之请假管理系统开发演示 基本信息添加窗口设计...
货架销售管理系统←进销存←产品中心←宏达管理软件体验中心--中小型优秀管理软件←宏达系列软件下载,试用,价格,定制开发,代理,软件教程
全面开放全面加速,hyper boost正式上线oppo开放平台
rfid食品追溯管理系统软件设计开发解决方案
佰联轴承网第11个微信交流 交易 群正式成立
36氪首发 解决工业领域定制化严重的痛点,工业零代码数字化平台 悉息科技 获得超千万人民币pre a轮融资